Дубайська афера Яни Рудковської та «невидимий» будинок

Дубайська афера Яни Рудковської та «невидимий» будинок
У рекламних буклетах проєкт Яни Рудковської виглядає так, ніби це типовий преміум-off-plan у Дубаї: рендери з басейнами на дахах, панорамні вікна, обіцянка «здачі в IV кварталі наступного року». В реальності ж це — котлован і фундамент, які стоять ось уже кілька років без будь-яких змін.
За офіційними паперами та в комунікації з покупцями проєкт представляє компанія Yana Yard Properties LLC, яка зареєстрована в Дубаї й має прив’язку до ім’я Яни Рудковської. Але те, що виглядає як перспективна інвестиція, насправді містить усі ознаки відпрацьованої схеми банального «кидка»: продаж повітря, перекази грошей поза ескроу, складна мережа фірм-прокладок і, як наслідок, — мільйонні втрати інвесторів.
Нижче — хроніка та аргументація тих фактів, які сьогодні можна підтвердити, і тих ризиків, які на нашу думку вимагають уваги правоохоронців та аудиторів.
Хто і що: Yana Yard, Oak Yard та One Yard
Компанія Yana Yard Properties LLC фігурує як агент і формальний власник бренду The Yard/Yana Yard у рекламних матеріалах, контакт - картках брокерів і на сайті агентства. На першому рівні це виглядає як boutique-агентство нерухомості, яке бере на себе продажі off-plan-проєктів у Дубаї й супроводжує клієнтів.
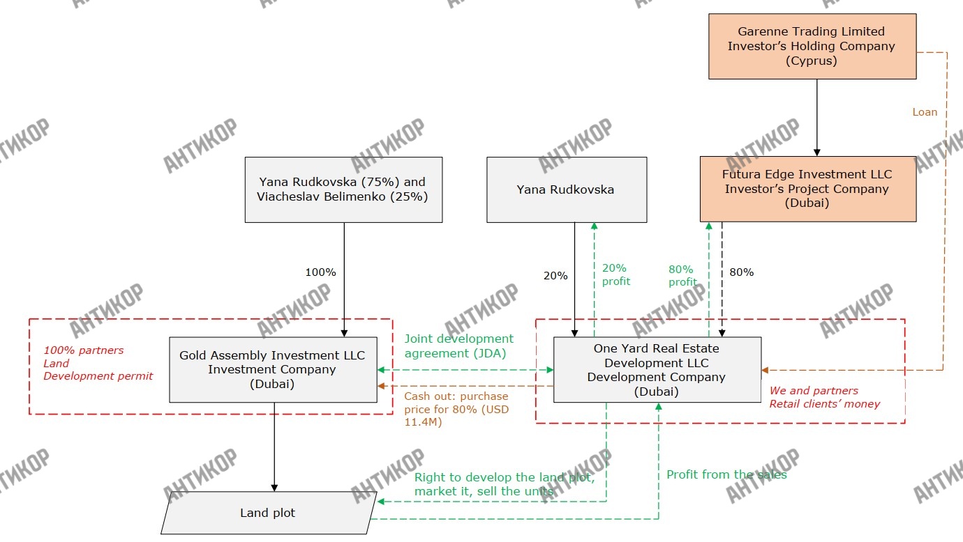
Однак існує й інша ланка: у публікаціях і на ряді реєстраційних документів видно схему корпоративного володіння, де з’являються кілька дубайських SPV та кіпрська «холдингова» фірма. Зі схеми, що міститься в одному з документів (візуальна діаграма руху активів і прибутку), випливає така архітектура: Gold Assembly Investment LLC → One Yard Real Estate Development LLC → Development Company, при цьому у верхній частині фігурують Futura Edge Investment LLC та інші структури.
У власниках бачимо пряму вказівку, що Яна Рудковська має 75% участі, а В’ячеслав Беліменко — 25% у відповідній інвестиційній компанії. Також у тій же діаграмі згадується сума $11.4 млн як «purchase price for 80%» (цю суму пов’язують із конкретною угодою з придбання прав на проєкт).
Ці внутрішні матеріали виглядають мало не ідеальною «карткою» афери: вони одночасно показують і бізнес-логіку проєкту, і ті канали, через які мали б проходити гроші — але при цьому виявляють, що операційна частина (будівництво) не відповідає фінансовим вливанням.
Звідки йдуть гроші та кому вони потрапляють
Публічні розслідування та повідомлення медіа стверджують: значна частина інвестицій приходила з України. За одним із публічних матеріалів, серед інвесторів є й відомі українські прізвища; у згаданому матеріалі названо ім’я Степана Черновецького як інвестора, якому приписують вклад у розмірі $11,4 млн.
Автори публікацій стверджують, що ці кошти були перераховані для придбання інвестиційних прав і що частина цих грошей нібито зникла у мережі компаній. Така версія підтверджується документами банківських транзакцій і договорами купівлі-продажу, у яких фігурує як ім’я Степана Черновецького, так і назви кіпрських фірм, які з ним пов’язують.
Як свідчать внутрішні схеми (документ із візуальним планом руху грошей), модель була наступною: кошти інвесторів заходять в Investment Company (Dubai), потім перерозподіляються через Investor’s Holding Company (Cyprus) наInvestor’s Project Company, далі йдуть у Joint Development Agreement з локальною development-фірмою.
На схемі також видно модель прибутку: «cash out: purchase price for 80% (USD 11.4M)», а прибуток ділиться 80/20. Ця архітектура дає змогу перетворити внески в «інвестиційний капітал», і водночас — через мережу юрисдикцій — ускладнити трасування кінцевих бенефіціарів.
Однак, як стверджує частина розслідувачів та деякі джерела, обізнані з діяльністю Яни Рудковської, Степан Черновецький є не співавтором та співбенефіціаром афери, як можна було б подумати, а, навпаки – його самого «кинули» на ці 11,4 мільйона. Так це чи ні – питання відкрите, але більшість опитаних експертів схиляються саме до такого варіанту.
Місце будівництва: фундамент замість хмарочоса
Незалежні перевірки місця (візуальні огляди, повідомлення від місцевих джерел, супутникові сервіси) демонструють: плани не узгоджуються з реальністю. Там, де на рендерах має вирости Oak Yard/One Yard, є лише підготовчі земляні роботи та незакінчені фундаменти, у той час, як поруч ділянки інших девелоперів заповнені кранами, а на них стрімко відбуваються зміни, що свідчать про високі темпи будівництва.
Це типовий «червоний прапор» для ринку off-plan: проєкт продається ще до отримання всіх дозволів або до відкриття ескроу; а гроші не надходять у контрольовані резерви DLD.
У відкритих повідомленнях названо кілька прізвищ, які пов’язують зі схемою. Так, згідно з публікаціями, у колі довкола проєкту фігурували Володимир Скоробогач (колишній депутат ВРУ, щодо якого згадуються справи й розшуки в Україні) і Віталій Шевченко, якого називають чи то чоловіком, чи то співмешканцем Яни Рудьковської. У ЗМІ також згадується його російське громадянство.
Ці твердження оприлюднені у розслідувальних і новинних матеріалах; вони піддаються перевірці в кримінально-правовому полі та, хоча цього ніхто не робить, але вже зараз вони виглядають як індикатори можливих ризиків, оскільки поєднання політичних фігур, осіб із кримінальним бекграундом і міжнародних переказів — типовий набір для схем з відведення коштів.
З внутрішніх документів випливає також ім’я В’ячеслава Беліменка як співвласника бізнес-структури поруч із Яною Рудьковською (25% у відповідній інвестиційній компанії). На схемі саме Беліменко виступає локальним партнером, що, у поєднанні з реєстраціями українських фірм на родичів і номіналів (які, за даними офіційних джерел, існують), дає димову завісу для виведення активів.
Журналісти в Києві опублікували матеріали із заявами інформаторів про те, що через ці структури йшло виведення мільйонів доларів до Дубаю. Великі медіа звернули увагу на публічні скандали навколо The Yard і її засновниці; у матеріалах RBC, наприклад, згадується, що засновниця The Yard заявляла про інформаційну атаку на свій бізнес, що свідчить про наявність конфлікту й спроб політичного чи бізнесового «відбілювання». Ці публікації показують, що справа вже вийшла за рамки суто комерційного спору і привернула інтерес медіа.
Усі названі твердження — від наявності $11,4 млн інвестиції до ролі конкретних політичних фігур — в матеріалах подаються як версії або як інформація від джерел. Яна Рудковська ці звинувачення або не коментує, або відкидає, не вдаючись до якоїсь конкретики.
Хоча для юридично-коректного висновку потрібні документи банківських транзакцій, угоди купівлі/продажу та платежів на ескроу, які є внутрішніми документами компаній Яни Рудковської та В’ячеслава Беліменка, наявні дані вже викликають багато запитань.
За інформацією, яку збирали журналісти і яка підтверджується відкритими реєстрами, у Києві й Україні навколо Рудьковської та її партнера Беліменка існує низка компаній, оформлених на родичів та підставних осіб. Ці компанії, як стверджують джерела, використовувалися для операційної діяльності, «перекидання» коштів і часткового виведення доходів.
Така практика (реєстрація фірм на номінальних директорів, родичів, друзів) — стандарт у схемах, де потрібно приховати справжніх бенефіціарів.
Чому це може стати міжнародною справою та що робити інвесторам
Якщо твердження про систематичне виведення мільйонних сум з України у Дубай підтвердяться документально (платежі на рахунки у банках ОАЕ, трансфери через кіпрські холдинги, відсутність ескроу або перерахунки на агентські рахунки), тоді справа автоматично набуде транскордонного характеру. Міжнародні операції у поєднанні з участю осіб, пов’язаних із юрисдикцією країни-агресора, роблять кейс ще більш чутливим політично й кримінально.
Утім, інвесторам, які підозрюють, що стали жертвами схеми, вже зараз варто вимагати в компанії повні документи: копії trade license, ORN/BRN, номер ескроу-рахунку проєкту, agency agreement між Yana Yard і девелопером, повні SPA з підписами, банківські підтвердження платежів. Якщо ці документи не надаються — це сигнал до звернення до DLD (Dubai Land Department) та українських правоохоронних органів.
Так, наразі ми маємо наступне: публічні повідомлення про вклад драйверів інвестицій; внутрішню схему корпоративного володіння й розподілу прибутків; фактичну невідповідність між рендерами та реальним будмайданчиком. Цього достатньо, щоби говорити про «сильні підозри» на шахрайську схему і вимагати перевірки компетентних органів.
На сьогодні перед нами — комбінація трьох речей: амбіційного маркетингу, складної мережі фірм і фактів, що вказують на невідповідність між заявленими інвестиціями й реальним будівництвом. Внутрішній документ, що демонструє структуру власності (Рудковська 75% / Беліменко 25%) і фінансові вливання близько $11,4 млн, у поєднанні з публічними повідомленнями та візуальною «порожнечею» на місці будівництва, створюють підстави для глибшого кримінально-правового розслідування.
Теги: Dubai Land DepartmentШевченко ВіталійСкоробогач ВолодимирЧерновецкий СтепанБелименко ВячеславБеліменко В’ячеславFutura Edge Investment LLCDevelopment CompanyOne Yard Real Estate Development LLCGold Assembly Investment LLCYana Yard Properties LLCНерухомістьНедвижимостьДубаиРудковська ЯнаРудковская Яна
Коментарі:
comments powered by DisqusЗагрузка...
Наші опитування
Показати результати опитування
Показати всі опитування на сайті
